1.登录系统后台,左侧导航栏点击【营销】-【营销中心】-【添加】
2.选择【买赠活动】,填写活动名称和活动时间,设置会员参与限制,选择商品
3.根据实际情况选择【按下单数量】或者【固定数量】,填写会员奖励数量
4.选择【优惠卷】和【商品】,可以多选也可以单选
5.选择优惠卷和赠送商品
6.点击【提交并返回列表】
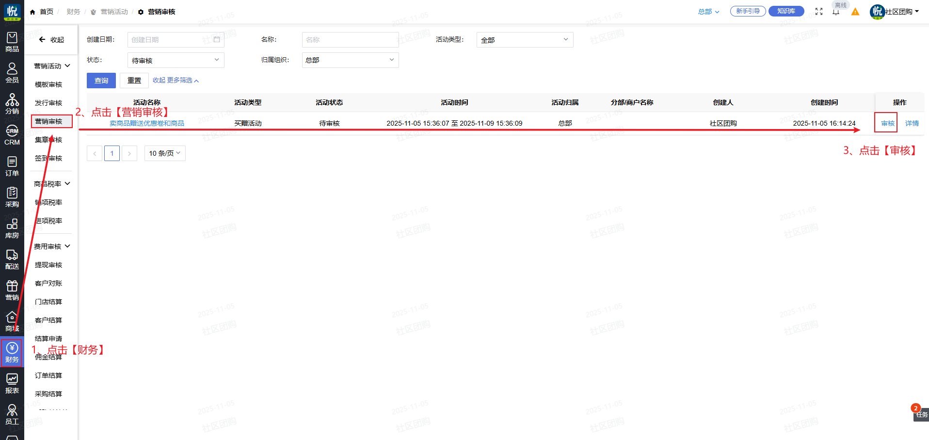
7.在导航栏中点击【财务】-【营销审核】-【审核】
8.点击确定,审核成功
1.登录系统后台,左侧导航栏点击【营销】-【营销中心】-【添加】
2.选择【买赠活动】,填写活动名称和活动时间,设置会员参与限制,选择商品
3.根据实际情况选择【按下单数量】或者【固定数量】,填写会员奖励数量
4.选择【优惠卷】和【商品】,可以多选也可以单选
5.选择优惠卷和赠送商品
6.点击【提交并返回列表】
7.在导航栏中点击【财务】-【营销审核】-【审核】
8.点击确定,审核成功

悦邻模式为社区零售乃至更广泛的实体经济提供了可借鉴的路径:在存量中寻找增量,在效率中创造价值。

直播签到设置领取红包活动

20251209悦邻供应链更新项发版

悦邻模式的本质是一场关于信任的商业实验,它证明了在算法驱动、流量为王的时代,基于信任的商业模式不仅可行,而且更具韧性和生命力。

20251202悦邻供应链更新项发版

以生鲜为引,以价值观为锚,通过全品类的零售运营,将冰冷的流量还原为一个个鲜活的个体,构建了一个兼具商业效率与社区零售该具备的情感温度的私域典范。

本篇文章将深度拆解悦邻货盘的底层逻辑、品类策略与落地路径,为您呈现悦邻模式是如何通过<健康主张>重构社区零售这一10万亿的蓝海市场!

20251125悦邻供应链更新项发版

20251118悦邻供应链更新项发版

分部独立营销账户配置
查看更多